PCGuia PCGuia
  • [email protected]
  • Dicas
    • Apps
    • Descomplicómetro
    • Download da semana
    • Guia completo
    • Inteligência Artificial
    • Linux
    • MacGuia
    • Modding
    • Photoshop
    • Teste de velocidade da Internet
    • Open Source
  • Notícias
    • Ambiente
    • Apps
    • Ciência
    • Curiosidades
    • Hardware
    • Inteligência Artificial
    • Internet
    • Jogos
    • Mercados
    • Mobilidade
    • Multimédia
    • Robots
    • Segurança
    • Software
    • Startup
    • Especiais
      • Especial PCGuia
      • História
      • Reportagem PC Guia
  • Reviews
    • Armazenamento
    • Áudio
    • Componentes
    • Desktops
    • Gadgets
    • Imagem
    • Mobilidade
    • Periféricos
    • Robótica
  • Opinião
    • Conceito Humanoide
    • Há Uma App Para Tudo
    • O Que Vem à Rede
    • Praia das Maçãs
    • Quinta Coluna
  • Loja Fidemo
  • Precisa de ajuda?
  • Contactos
  • Como testamos os produtos
  • Termos de utilização
  • Política de privacidade e cookies
  • Estatuto Editorial
  • Declaração de Privacidade
  • Política de Cookies
  • Vencedores dos Prémios Leitor PCGuia 2025
  • Declaração de Privacidade
© 2023 - Fidemo Sociedade de Media
A ler: Algumas motherboards da Gigabyte e da Asus usaram firmware infectado durante anos
Font ResizerAa
PCGuia PCGuia
Font ResizerAa
Procurar
  • Dicas
  • Jogos
  • Linux
  • Notícias
  • Opinião
  • Reviews
  • Cookie Policy
© 2023 Fidemo Sociedade de Média
PCGuia > Notícias > Segurança > Algumas motherboards da Gigabyte e da Asus usaram firmware infectado durante anos
NotíciasSegurança

Algumas motherboards da Gigabyte e da Asus usaram firmware infectado durante anos

Pedro Tróia
Publicado em 27 de Julho, 2022
Tempo de leitura: 4 min
BIOS

O primeiro rootkit desenhado para infectar o UEFI (Unified Extensible Firmware Interface) em utilização activa foi descoberto em 2018 pela ESET. Anteriormente, a existência deste tipo de ameaça persistente era assunto de especulação entre os especialistas em segurança informática. Mas, recentemente, tornou-se claro que a utilização deste malware pode ser mais comum do que se pensava anteriormente, apesar de ser difícil de desenvolver.

Esta semana, a Kaspersky revelou a existência de um novo rootkit para firmware denominado ‘CosmicStrand’, que se pensa que tenha sido desenvolvido por um grupo baseado na China.

- Publicidade -

Segundo a empresa de segurança, este rootkit foi descoberto em vários ficheiros de imagem de firmware para algumas motherboards da Asus e da Gigabyte com o chipset H81 da Intel que foi descontinuado em 2020. Este foi um dos chipsets mais usados em conjunto com os CPU com arquitectura Haswell.

Devido ao facto de o firmware UEFI ser o primeiro código que o computador executa quando é ligado, isso torna o CosmicStrand muito complicado de remover, quando comparado com outros tipos de malware que atacam, normalmente, o sistema operativo. Estes malwares que atacam o firmware do computador são também mais difíceis de detectar e servem principalmente para permitir aos atacantes a instalação de mais malware nas máquinas infectadas.

- Publicidade -

A formatação, ou substituição, dos suportes de armazenagem dos PC não é suficiente para remover a infecção. O UEFI é, na prática, um pequeno sistema operativo que está instalado num chip de memória não volátil, que está, na esmagadora maioria dos casos, soldado na motherboard. Isto quer dizer que, para remover o CosmicStrand, é necessário apagar e reprogramar este chip.

Até agora, pensa-se que apenas computadores com o sistema operativo Windows em países como a Rússia, China, Irão e Vietname foram infectados com este malware. No entanto, este género de ataques têm sido usados desde 2016, o que leva a crer que estas infecções são mais comuns do que se pensava.

Em 2017, a empresa de segurança Qihoo360 descobriu o que podia ser uma versão primitiva do ComicStrand. Mais recentemente, foram descobertos outros rootkits para UEFI como os MosaicRegressor, FinSpy, ESpecter e MoonBounce.

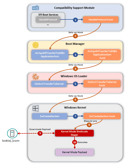
No que respeita ao CosmicStrand, trata-se de um malware poderoso que ocupa menos de 100 KB. Não se sabe muito acerca da forma como foi parar aos sistemas infectados, mas a sua forma de funcionamento é simples: em primeiro lugar infecta o processo de arranque do computador usando ‘hooks’ em certos pontos da sequência de execução do arranque, adicionando assim a funcionalidade que permite ao atacante alterar o sistema de carregamento do kernel do Windows antes de ser executados.

CosmicStrand_UEFI_malware_01
Esquema de funcionamento do CosmicStrand Imagem Kaspersky

A partir daqui, os atacantes podem instalar outro hook, sob a forma de uma função, no kernel do Windows que é usada nos processos de arranque do Windows seguintes. Esta função instala código na memória, que serve para contactar um servidor de comando e controlo e descarregar e instalar mais malware no sistema operativo do PC infectado.

O CosmicStrand também consegue desligar as protecções do kernel do sistema operativo, como a Patchguard (conhecida como Microsoft Kernel Patch Protection), que é uma das principais funcionalidades de segurança do Windows. Existem também algumas semelhanças no código do CosmicStrand com malware relacionado com a botnet MyKings, que tem sido usada para mineração de criptomoedas.

A Kaspersky suspeita que o CosmicStrand possa ser um de muitos rootkits de firmware que conseguiram manter-se escondidos durante anos.

- Publicidade -
Etiquetas:AsusCosmicStrandGigabyteMalwareUEFI
Ad image
Apoio
Ad image Ad image

Também lhe pode interessar

destaque_20260514_UE_taca_TikTok_e_Meta_por_causa_dos_algoritmos_viciantes_pex_17178100_large
InternetNotícias

União Europeia prepara cerco ao TikTok e à Meta devido a usarem algoritmos viciantes

Tempo de leitura: 4 min
Close-up of a black ROG graphics card with a thin horizontal vent and gold accents.
HardwareNotícias

Asus entra no mercado da memória RAM com kit DDR5 comemorativo dos 20 anos da ROG

Tempo de leitura: 4 min
Instagram_Instants
InternetNotícias

Instagram lança Instants para partilhar fotografias com prazo de validade

Tempo de leitura: 4 min
Gigabyte_Aorus
HardwareNotícias

Gigabyte lança novas motherboards Z890 Plus para processadores Intel Core Ultra

Tempo de leitura: 3 min
© 2023 Fidemo Sociedade de Media
Gerir a sua privacidade

Para fornecer as melhores experiências, nós e os nossos parceiros usamos tecnologias como cookies para armazenar e/ou aceder a informações do dispositivo. O consentimento para essas tecnologias permitirá que nós e os nossos parceiros processemos dados pessoais, como comportamento de navegação ou IDs exclusivos neste site e mostrar anúncios (não) personalizados. Não consentir ou retirar o consentimento pode afetar adversamente certos recursos e funções.

Clique abaixo para consentir com o acima ou fazer escolhas granulares. As suas escolhas serão aplicadas apenas a este site. Pode alterar suas configurações a qualquer momento, incluindo a retirada de seu consentimento, usando os botões de alternância na Política de Cookies ou clicando no botão de consentimento para gerir na parte inferior do ecrã.

Funcional Sempre ativo
O armazenamento ou acesso técnico é estritamente necessário para o fim legítimo de permitir a utilização de um determinado serviço expressamente solicitado pelo assinante ou utilizador, ou para o fim exclusivo de efetuar a transmissão de uma comunicação numa rede de comunicações eletrónicas.
Preferências
O armazenamento ou acesso técnico é necessário para o propósito legítimo de armazenamento de preferências não solicitadas pelo assinante ou utilizador.
Estatísticas
O armazenamento técnico ou acesso que é usado exclusivamente para fins estatísticos. O armazenamento técnico ou acesso que é usado exclusivamente para fins estatísticos anónimos. Sem uma intimação, conformidade voluntária por parte do seu Fornecedor de Serviços de Internet ou registos adicionais de terceiros, as informações armazenadas ou recuperadas apenas para esse fim geralmente não podem ser usadas para identificá-lo.
Marketing
O armazenamento ou acesso técnico é necessário para criar perfis de utilizador para enviar publicidade ou para rastrear o utilizador num site ou em vários sites para fins de marketing semelhantes.
Estatísticas

Marketing

Recursos
Sempre ativo

Sempre ativo
  • Gerir opções
  • Gerir serviços
  • Gerir {vendor_count} fornecedores
  • Leia mais sobre esses propósitos
Gerir opções
  • {title}
  • {title}
  • {title}